분류 전체보기 40

Redis란..?

Redis 알고 있나요?아주 짧고 간단하게 Redis가 무엇인지 알고 가겠습니다!그 전에 Redis를 알기 위해서는 캐시가 무엇인지 먼저 알고 가야합니다.컴퓨터의 구조에는 아래의 종류가 있습니다.CPU : 컴퓨터의 두뇌로 모든 연산을 처리해줍니다.Memory : 임시 저장 장치로, CPU가 빠르게 접근해야 할 데이터를 가지고 있습니다.Disk : 영구 저장 장치로, 데이터를 저장하는 역할을 합니다. CPU는 빠르게 빠르게 계산을 처리해줘야 하고 계산 중간중간 값을 저장하고 계산이 끝나면 계산에 사용했던 값을 지우는 memory계산이 끝나도 영구적으로 값을 저장하는 Disk가 있다.처리속도메모리와 디스크의 IO 성능은 수십에서 수천배 차이가 납니다.CPU >>>>>>>>>>>> Memory >>>>>>>>..

TIL 2024.10.16

최종 프로젝트 전 - Trello

이번주는 최종 프로젝트 전 마지막 팀 프로젝트로, Trello를 사용하여 대쉬보드 만드는 프로젝트다. 오늘은 간단하게 역할 분담 및 회의하면서 ERD 작성 및 API 명세서 작성하고 와이어프레임 작성했다.아래는 그 간단한 예시다.  이번 나의 역할은 워크스페이스와 보드 쪽을 맡게 되었다.그리고 추가로 나중에 Redis를 만져보게 될 거 같다.오늘은 여기까지..!

프로젝트 2024.10.14

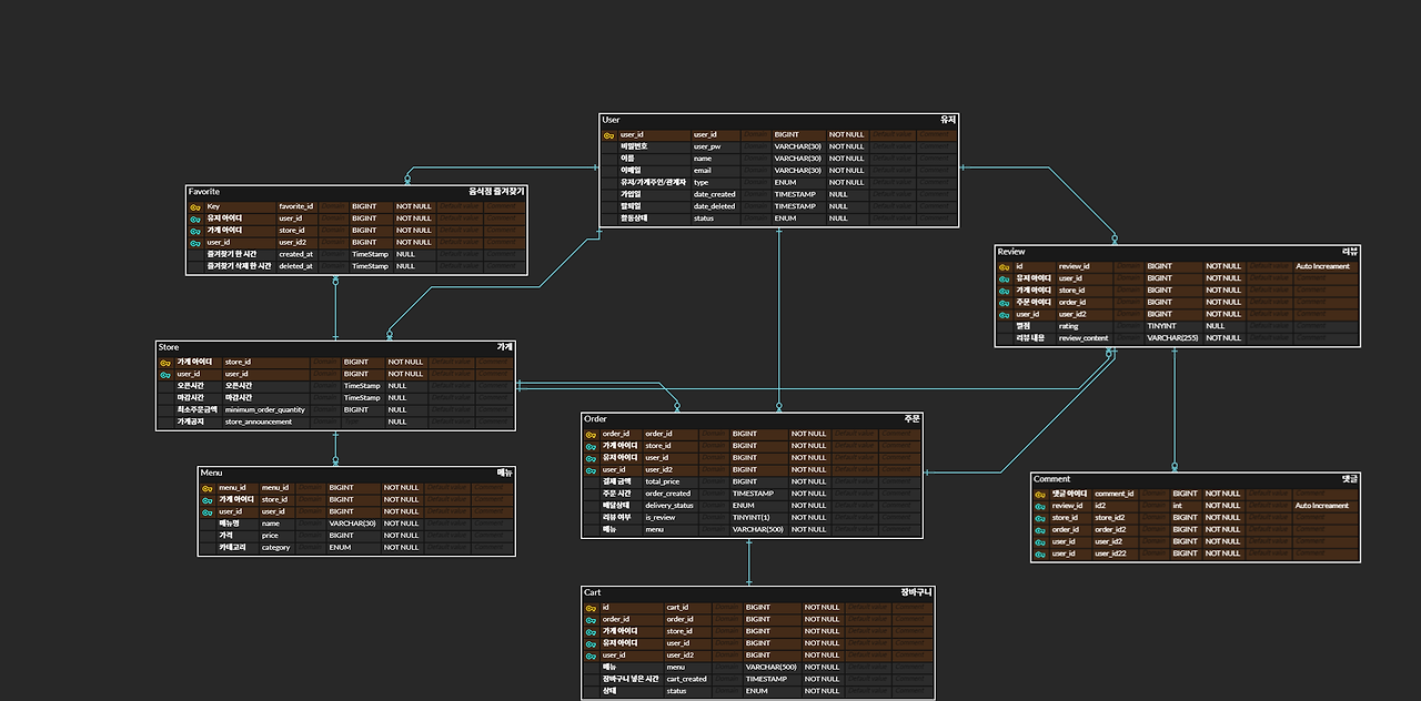
팀 프로젝트 - 배달 Spring 아웃소싱 프로젝트

1주간의 팀 프로젝트가 끝이 났다.우리 팀의 역할 분담이나 와이어프레임, API 명세서, ERD 등 짧게 소개하고 KPT로 마무리해보려 한다. 1. 개요배달 프로그램을 만드는 것이지만 우리는 나름 재밌는 상황을 연출해서 몰입해서 프로그램을 만들기로 했다. 2. 역할 분담  각자의 역할 분담은 이러했다. 난 그중 리뷰를 맡게 되었는데 나의 api 명세서는 다음과 같았다.  3. 와이어 프레임  작아서 잘 안보이긴 할텐데 보통 배달 어플을 참고해서 만들었다. 4. ERD DIAGRAM  ERD는 다음과 같았다. ERD 자체는 몇번 만들어봤었는데 erdcloud는 처음 만져봐서 살짝 헤맸었던 기억이 있다. 5. KPT 회고 우리의 경우, 누가 썼는지 모르게 익명으로 KPT를 작성하였다.(이전에는 익명으로 하지..

프로젝트 2024.09.26

면접 특강..

면접관은 크게 3가지 요소를 파악하고자 합니다. 👉🏻기술적 역량:이 사람이 정말 우리 팀에 기여할 수 있을까?Java 관련된 기술 스택 (Spring boot, 데이터베이스, 비동기 프로그래밍 등)문제 해결 능력과 코드 작성 능력코드 리뷰와 이해 능력 👉🏻 문화 적합성:이 사람과 함께 시간을 보낼 수 있을까?회사의 가치와 개발문화에 부합하는가팀과의 협업 능력👉🏻 성장 가능성:이 사람이 숨은 히어로일까? 아니면 빌런일까?학습 의지와 능력새로운 기술에 대한 적응력 그럼 각각의 요소에 대한 질문들은 이런 것들이 있죠.아래 질문에 대해서는 함께 대답해봅시다. 기술적 역량작성자가 게시글을 생성, 조회, 수정, 삭제할 수 있는 API 서버를 만들어주세요. 그리고 작성한 코드를 설명해주세요.동기 프로그래밍..

TIL 2024.09.11

팀 프로젝트 마무리 단계..

오늘의 TIL..어제에 이어서 간단하게 한 것만 올린다. 시연 영상 녹화하는 거 도와주기Notion api 명세서 수정포스트맨 기능별 즐겨찾기 추가 후 기능 오류 확인팀원들 중 궁금증 있을 때마다 같이 얘기해보거나 문제 해결하기(나 포함) 이렇게 보니 생각보다 얼마 한 게 없는 거 같은데 틈틈이 질문하러 가고 뭐하고 하다보니 어느덧 시간이 8시가 넘은 거 같다.. 내일은 발표하는 거 보고 마무리하면서 팀 프로젝트를 올려야겠다오늘은 여기까지..!

TIL 2024.09.05

오늘은 그냥 TIL..

오늘은 특강 들은 것도 없고 그렇다고 강의 들은 것도 없어서 진짜 그냥 TIL이다. 오늘 한 것은 게시글 관련해서 코딩 마무리하고 팀원들과 github 통해서 합치고 conflict 수정하고 기능 추가 뭐할지 고민하고 postman으로 404나 400 401 오류 뜨면 이게 뭐 때문인지 Intelli j 확인해보고.. 고치고.. 하루종일 이것만 했다. 그리고 이제 월요일날 발제받은 프로젝트(금요일 12시까지 제출)를 벌써 끝낸 거 같아서(우리 팀원들 뭐야.. 나 무서워.. 나 한 것도 없는데...... 왜케 잘해....) 마무리 작업했다.. 마무리로는 Notion에 api 명세서 잘못된거 정리하고 ERD 정리하고 영상 제출할 사람이랑 발표할 사람, 자료조사 및 ppt 만들 사람 사다리타기해서 정했다.(난..

TIL 2024.09.04